TISC Suite
Kurzfassung
Kopplung mehrerer Simulationsprogramme

Die TISC Suite ist eine Co-Simulationsumgebung, mit deren Hilfe unsere Kunden Berechnungsmodelle simulatorübergreifend zu einem Gesamtsystem verbinden und dieses simulieren können. Unser Softwarepaket enthält verschiedene Anwendungen sowie Schnittstellen zu Simulationsprogrammen und Hardware, welche die Steuerung der Co-Simulation und den Datenaustausch zwischen den einzelnen Modellsimulationen ermöglichen.
Das Softwarepaket
Aufbau und Inhalt
Die TISC Suite besteht aus dem Simulation Package und dem Control Package. Das Simulation Package dient der Koppelung und enthält jegliche Software-Bausteine, die für den Simulation-Layer erforderlich sind. Das Paket enthält die Simulator-Schnittstellen, den TISC Server, der den Datenaustausch zwischen den Schnittstellen ermöglicht, sowie weitere Hilfstools zur Simulations- Bedatung und Visualisierung.
Das Control Package ermöglicht die zentrale Steuerung und Konfiguration von Simulationswerkzeugen und damit eine effiziente Simulationsdurchführung, die insbesondere für große Simulationsaufgaben sinnvoll ist. Das Control Package enthält das TISC Center und den ControlClient für singuläre, verteilte Simulationen, sowie das BatchCenter für größere Simulationsaufgaben mit Parametervariationen.
Neben Simulationsprogrammen kann auch optional Hardware – z.B. Messtechnik, Bussysteme (CAN/LIN) und Prüfstände – über Hardware-Schnittstellen (sogenannte Gateways) angebunden werden.

Abbildung 1: Kopplung und Steuerung von Simulationsprogrammen durch den TISC Server sowie Anbindung an Hardware über Gateways
Simulation Package
Synchronisierte Kopplung von Simulationswerkzeugen
Das Simulation Package umfasst den TISC Server sowie verschiedene Hilfswerkzeuge. Der TISC Server dient der Koppelung der Simulationsmodelle, also dem Datenaustausch und der Synchronisation der einzelnen Teilsimulationen. Zu Beginn der Berechnung verbinden sich alle Simulationsprogramme über eine TCP/IP-Netzwerkverbindung mit dem Server. Auf diese Weise können die Modelle parallel und auf verschiedenen Rechnern ausgeführt werden. Die Hilfswerkzeuge FileSource, TIM und SendingClient werden genutzt, um z.B. Randbedingungen vorzugegeben, Simulationsdaten online abzurufen oder Werte von Variablen zur Simulationszeit dynamisch anzupassen.

Abbildung 2: TISC Simulation Layer
Bei der Koppelung von Simulationsmodellen spielt die Synchronisationsrate der einzelnen Modelle eine entscheidende Rolle. Die Hauptsynchronisationsrate eines Modells wird deshalb in TISC vor Simulationsbeginn auf eine konstante Schrittweite festgelegt. Gegebenenfalls kann diese Schrittweite jedoch – entsprechend der Dynamik des zu simulierenden Systems – zeitabhängig angepasst werden. Es ist möglich, den einzelnen Teilmodellen eine von der Hauptsynchronisationsrate abweichende Schrittweite zuzuweisen.
Der zeitdiskrete Austausch der Variablen kann prinzipbedingt zu numerischen Ungenauigkeiten führen. Sollte das der Fall sein, werden diese in TISC durch gesonderte Extrapolations- und Glättungsverfahren reduziert.
Control Package
Zentrale Parametrierung und Ausführung
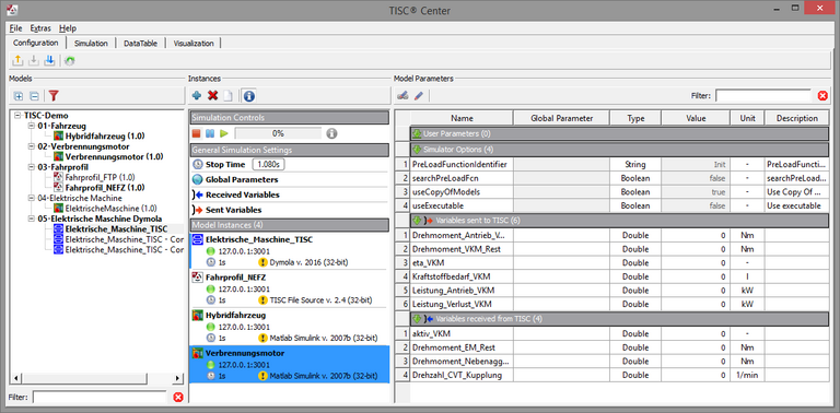
Das TISC Control Package ermöglicht die zentrale Konfiguration und Steuerung der in der Co-Simulation verwendeten Modelle. Ohne dieses Element müssten die einzelnen Modellsimulationen im entsprechenden Simulationsprogramm eingestellt und jeweils von Hand gestartet werden. Insofern bietet sich der Einsatz des Control Packages vor allem bei Simulationen mit mehr als drei Teilsimulationen oder bei räumlich verteilten Simulationen an.

Abbildung 3: Zentrale Konfiguration im TISC Center
Das TISC Control Package arbeitet mit dem TISC Center als zentrale Nutzerschnittstelle. Das TISC Center bietet einen Überblick über die für die Co-Simulation zur Verfügung stehenden Simulationsmodelle und erlaubt eine einfache Auswahl dieser Modelle inkl. deren Parametrierung. Damit ein Modell durch das TISC Center erkannt und angesprochen werden kann, wird es mithilfe des Werkzeugs TIPS einmalig analysiert und für die spätere Verwendung im Simulationsverbund vorbereitet. Die gesamte Co-Simulation kann auf diese Weise mittels eines zentralen Programms bedient und durch einen einzigen Knopfdruck gestartet werden. Zu diesem Zweck setzt das Control Package den TISC ControlClient ein. Diese kommunizieren mit dem TISC Center und können einzelne Teilsimulationen auf unterschiedlichen Computern im Netzwerk zur Ausführung bringen.
Weiterhin erlaubt das TISC Center eine einfache Darstellung und Auswertung der übertragenen Daten, sowohl online während der Simulation als auch im Post-Processing. Für detailliertere Betrachtungen empfiehlt sich das Werkzeug DaVE.
Durch das TISC BatchCenter können automatisiert Parameterstudien, basierend auf bestehenden TISC Center Konfigurationen, durchgeführt werden.

Abbildung 4: Das TISC Batch Center - Parametervariation
Simulator-Schnittstellen
Anbindung von Simulatoren an TISC
TISC kann entweder mittels simulatorspezifischer Schnittstellen oder flexibel durch Bibliotheken direkt im Quellcode verwendet werden.
Die Bibliotheken basieren auf folgenden Programmiersprachen:
- Python
- C/C++
- Java
- Fortran
Zu folgenden Simulatoren sind Schnittstellen zu TISC verfügbar:
- MATLAB / Simulink
- Dymola (Modelica)
- KULI
- Simcenter Flomaster
- EXCEL
- LabVIEW
- GT-Suite
- THESEUS-FE
- Ascet-MD
- STAR-CCM+
- FMI Controller
Zusätzlich sind folgende Schnittstellen für einen kundenspezifischen Einsatz vorbereitet:
- Ansys Mechanical
- Ansys CFX
- Ansys Fluent
- AVL Cruise
- CAN Gateway
- DIAdem
- INCA
- SIMATIC S7-PLCSIM
- STAR-CD
- TRNSYS
- VECTIS
- Wave
Hardware-Schnittstellen
Anbindung von Hardware und Messsoftware
Über Hardware-Schnittstellen, sogenannte Gateways, können verschiedene Hardware wie Prüfstände, HiL-Systeme (z.B. dSpace), Steuerungssysteme (z.B. SPS) sowie Mess-Software (z.B. CANape, LabVIEW) an den Co-Simulationsverbund angeschlossen werden. Beispielsweise kann ein Laptop über eine PCMCIA-Karte mit einem CAN-Bus verbunden werden, ein TISC Gateway ermöglicht die bidirektionale Kommunikation zwischen den Bus-Teilnehmern und dem TISC Server. Hierdurch kann auf einfache Weise eine Verbindung zwischen der realen und der simulierten Welt geschaffen werden.
Mittels der TISC LabVIEW-Schnittstelle kann z.B. die Messtechnik von National Instruments angebunden werden. Steuerungssysteme wie SIMATIC S7 können über ein Ethernet Gateway angesprochen und über ASAM HIL API kann auf weitere Steuerungssysteme zugegriffen werden.
